CONTACT US
©2024 by AIPORT TECH d.o.o.

Software Benefits
of planning time saved
or more improvement in resource efficiency
monthly in team coordination
with real-time process insights
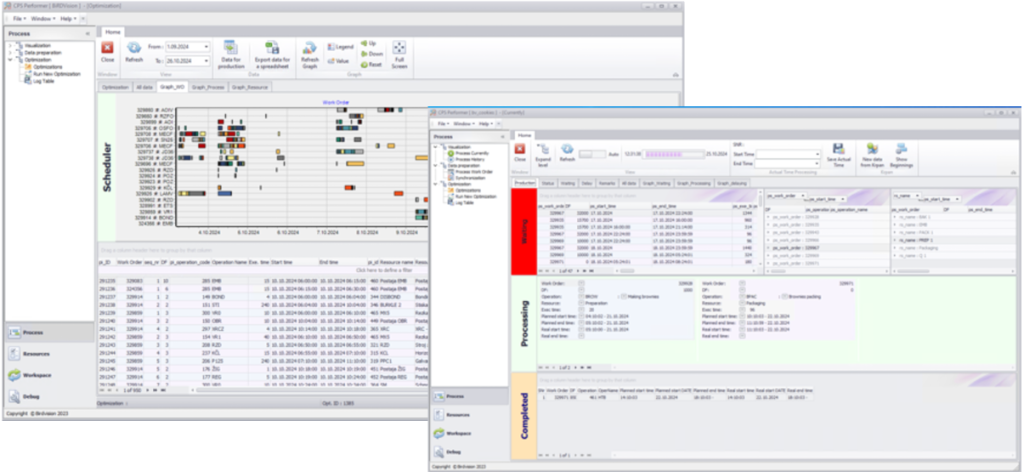
Con@ct utilises advanced genetic algorithms to create detailed and optimized production schedules with over 5,000 operations in just a few minutes.
Con@ct empowers you with real-time digital control over all main processes, subprocesses, preparation tasks, and resources, ensuring efficient production management.
Con@ct greatly improves resource efficiency through optimized bottleneck management, immediate detection of stoppages, and instant re-optimization of production plans to adapt to ever-changing production situations.
Con@ct integrates smoothly with existing systems like ERP, MES, HR tools, and more…”, adapting to even minimal digital infrastructures with straightforward implementation, completed in just 8 weeks and minimal effort.
Manufacturing Companies
Fully optimized manufacturing processes through automated planning, real-time adjustments, inventory integration, and large-scale coordination. Ensures efficiency, reduces delays, and maximizes resource utilization with advanced algorithms and real-time insights.
Industrial Service Companies
Fully optimised schedules and teams of industrial service companies, ensure resource availability, considering humanr resources regulations and limitations , and streamline operations for greater efficiency.
Healthcare Institutions
Fully optimized healthcare by ensuring compliance, tracking tasks, and managing resources efficiently.
It maximizes equipment and staff usage, adapts schedules in real-time, and reduces waste, maintaining high standards of care while cutting costs.
info@aiport.si
PHONE: +386 (0)31 370 929
©2024 by AIPORT TECH d.o.o.